Our August issue is now online now! This issue contains 27 articles about the latest methods in ecology and evolution, including a special feature on active remote sensing, seed morphology, drones and much more! Read to find out about this month’s featured articles and the article behind our cover.
Special feature
Our Joint Special Feature with Journal of Animal Ecology aims to showcase contemporary methods for studying sociality in the wild, from the renewed use of old methods, to an increasing use of technology-assisted paradigms as well as increasingly large-scale laboratory methods. Overall, this special feature demonstrates a current drive to introduce holistic approaches for making sense of the social world.
Featured Articles
The use of novel tools and technologies is transforming our approaches to study wild animal behaviour. Yet, from disturbance of natural habitats through field experiments to tagging, there is much ground for researchers to provide clear ethical assessment of their research practices and how they can affect wild animals. This perspective, reviews the current trends in field animal behaviour research, with a focus on studies on sociality, and investigate the forms under which such practices can impact animals. Focusing particularly on the notions of disturbance and invasiveness.
GPS-based tracking is widely used for studying wild social animals. Much like traditional observational methods, using GPS devices requires making a number of decisions about sampling that can affect the robustness of a study’s conclusions. This article provides quantitative recommendations when designing GPS-based tracking studies of animal societies. Focusing on the trade-offs between fundamental axes of sampling effort.
Often there are several complex ecosystem models available to address a specific question. However, structural differences, systematic discrepancies and uncertainties mean that they typically produce different outputs. Rather than selecting a single ‘best’ model, it is desirable to combine them to give a coherent answer to the question at hand. This article introduces EcoEnsemble, an R package that takes advantage of the statistical model’s structure to efficiently fit the ensemble model, either sampling from the posterior distribution or maximising the posterior density.
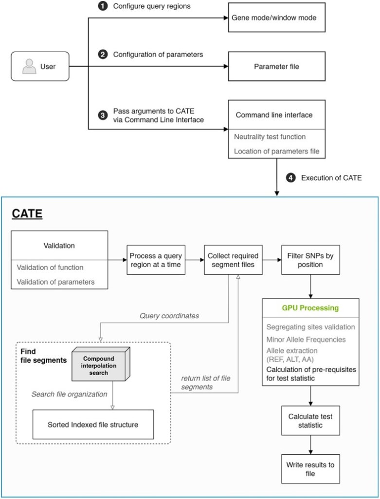
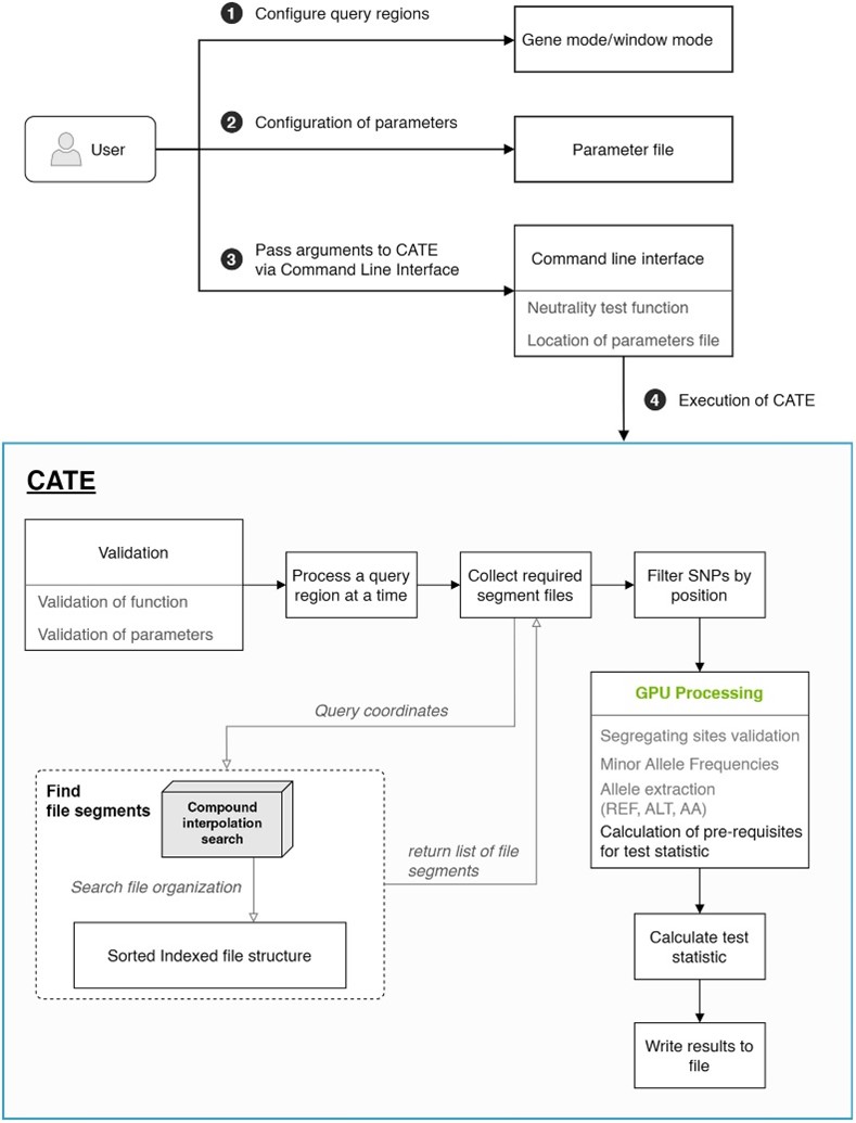
Statistical tests for molecular evolution provide quantifiable insights into the selection pressures that govern a genome’s evolution. Increasing sample sizes used for analysis leads to higher statistical power. However, this requires more computational nodes or longer computational time. CATE (CUDA Accelerated Testing of Evolution) is a computational solution to this problem comprised of two main innovations. The first is a file organization system coupled with a novel search algorithm and the second is a large-scale parallelization of algorithms using both graphical processing unit (GPU) and central processing unit.
This article introduces a community-level basis function models (CBFMs) as an approach for spatiotemporal joint distribution modelling. CBFMs can be viewed as related to spatiotemporal latent variable models, where the latent variables are replaced by a set of pre-specified spatiotemporal basis functions which are common across species. CBFMs can be used for a variety of reasons, such as inferring patterns of habitat use in space and time, understanding how residual covariation between species varies spatially and/or temporally, and spatiotemporal predictions of species- and community-level quantities
The monkeys on the cover
Vervet monkeys (Chlorocebus pygerythrus) are group living primates with female philopatry and male dispersal. They are semiterrestrial and distributed widely throughout South-Eastern Africa. In our study we inquired about an effect of the social group on the plant part of their diet, i.e. intergroup variation. For this, we analysed faecal samples of four neighbouring groups using environmental DNA (eDNA) techniques to analyses the variety of plant species eaten. Furthermore, we considered the utility of this non-invasive tool to assess more broadly the influence of social factors on diet of wild animals. ©Erica van de Waal.





